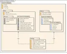
Диаграмма пакетов
Диаграммы пакетов унифицированного языка моделирования(UML) отображают зависимости между пакетами, составляющими модель.

Обзор
В дополнение к стандартным отношениям зависимостей в UML есть два специальных вида зависимостей, определенных между пакетами:
- Импортирование пакета
- Слияние пакета
Импортирование пакета — это отношение между импортирующим пространством имен и пакетом, указывающим на то, что импортирующее пространство имен добавляет имена членов пакета в их собственное пространство имен. По умолчанию, непомеченная зависимость между двумя пакетами интерпретируется как отношение «импорт пакета».
Слияние пакета — направленное отношение между двумя пакетами, которое указывает, что содержимое двух пакетов должно быть объединено. Это очень похоже на «Обобщение» в том смысле, что исходный элемент как бы добавляет характеристики целевого элемента к своим собственным характеристикам, в результате чего получается элемент, который сочетает в себе характеристики обоих элементов.

Применение
Диаграммы пакетов могут использовать пакеты, содержащие прецеденты для иллюстрации функциональности программного обеспечения системы. Диаграммы могут использовать пакеты, которые представляют различные слои программного комплекса для иллюстрации его слоистой архитектуры. Зависимости между этими пакетами могут быть снабжены метками / стереотипами, чтобы указать механизм связи между слоями.