Психология науки
Психоло́гия нау́ки — отрасль, исследующая психологические факторы научной деятельности в целях увеличения её эффективности и трактующая эти факторы на основе понимания науки в качестве социально организованной системы особой разновидности духовной деятельности, результаты которой отражают реальность в формах, подчиняющихся эмпирическому и логическому контролю[1].
Психология науки тесно связана с другими направлениями науковедения: методологией науки, логикой науки, историей науки, социологией науки, организацией науки, экономикой науки, этикой науки. Психология науки является одним из самых молодых ответвлений психологического познания. В противоположность другим отраслям психологической науки, чьи основные понятия и методы давно нашли эффективное приложение в бизнесе, политике, образовании, рекламе, психология науки в настоящее время делает только первые шаги, оставаясь аморфной и плохо очерченной областью знания[2][3].
В 2006 году была создана первая научная организация, занимающаяся вопросами психологии науки — International Society for the Psychology of Science and Technology (ISPST)[4]. В 2008 году эта организация начала выпускать первый в мире рецензируемый журнал по психологии науки, выходящий два раза в год, — Journal of Psychology of Science and Technology (JPST)[5].
Задачи психологии науки
В число задач психологии науки входят следующие[1]:
- анализ психологических механизмов индивидуального и коллективного создания научных знаний;
- решение вопросов психологической подготовки научного персонала, диагностики его личностных качеств и формирования требуемых психологических установок;
- разработка проблематики возрастной динамики научного творчества;
- изучение психологических аспектов коммуникаций между учёными, а также вопросов, связанных с восприятием и оценкой новых идей;
- изучение психологических аспектов автоматизации и компьютеризации научных исследований.
Психология научного познания
Особенности научного мышления
Психология научного познания базируется на том, что любой акт научной деятельности совершается конкретными людьми с субъективным мышлением, которое подчиняется определённым психологическим закономерностям[6].
Творческое мышление преимущественно происходит бессознательно, научные открытия в большей степени совершаются в виде внезапного озарения, чей механизм лежит за пределами осознанного восприятия, что тем не менее не мешает учёным управлять своим творческим мышлением[7]. В процессе творчества логические понятия отступают на задний план, поскольку основным способом творческого мышления являются зрительные образы[K 1][8].
Использование зрительных образов — неотъемлемое свойство ума человека, который визуализирует любые понятия перед тем как их помыслить, что справедливо и для научного познания[9]. Образы имеют некоторые преимущества перед понятиями, но они не альтернативны. Исследования показали, что визуализация решения творческой задачи всегда предваряет его осознание. Свидетельством бессознательности и зрительной образности мышления в этом случае выступают движения глаз испытуемых[10]. Среди учёных распространены и другие формы мышления, а их использование обуславливается характером их научной деятельности и личными особенностями. Так, образное мышление свойственно физикам и биологам в большей степени, чем гуманитарным учёным[11].
Формальная логика оказывает на творческое мышление весьма умеренное влияние. Понятия и правила логики используются для изложения результатов образного мышления для их соответствия научным стандартам, а само творчество не придерживается логической последовательности[12]. В связи с этим представляется естественным, что мышление учёных в реальности систематически отклоняется от законов формальной логики, что подтверждается эмпирическими данными, и может быть охарактеризовано в виде вывода: «учёные не логичны или, по крайней мере, не более логичны, чем другие люди»[13]. Отклонения от формальной логики не говорят об отклонении научного мышления от истины, поскольку именно внелогичность даёт возможность построения нового знания. Анализ М. Вертгеймера показал, что если бы Галилей и Эйнштейн ограничивались правилами формальной логики, то никогда не совершили бы своих открытий[14].
Творческий характер научного мышления обусловлен одной из функций научного познания — нацеленностью на объяснение изучаемых явлений[15][16]. Потребность человека в объяснении в целом связана с присущими уму качествами, а также с причинно-следственной организованностью нашего мира[17]. Психологические исследования выявляют склонность людей видеть мир упорядоченным и подчинённым закономерностям. Такое стремление «имеет глубокий онтологический смысл и немалое функциональное значение» и находит своё отражение в научной деятельности также, как и все ключевые свойства ума, обуславливающие закономерности научного мышления[18].
Неотъемлемой компонентной научного познания является не только объяснение учёным своих идей, но и понимание их научным сообществом, или, в терминологии М. Г. Ярошевского, оппонентным кругом[19]. «Построение объяснения выступает как свёрнутый диалог»[20]. Обращаясь к воображаемому оппоненту, учёный творчески строит его образ путём проекции (alter ego), стереотипизации и т. д.[21], основывая своё объяснение на убеждении, предполагая изменить смысловую структуру своего оппонента, убедить его[22]. Вместе с объяснением знания учёный передаёт социальный контекст, в котором оно было получено, что предполагает наличие у учёного социальной рефлексии, заложенной в структуру объяснения[23]. Таким образом внутренний диалог учёного и его социально-психологические составляющие становятся частью научного познания[24].
Ещё одним важным аспектом научного мышления является использование им продуктов обыденного познания[24]. Социальная среда всегда являлась генератором знания, которое науке оставалось лишь изложить в соответствии с его нормами[25]. Наблюдаемые учёными социальные связи и отношения часто служат основой для научного знания, что ведёт к ярко выраженной человекоразмерности[26]. Гейзенберг по этому поводу сказал следующее: «наша привычная интуиция заставляет нас приписывать электронам тот же тип реальности, которым обладают объекты окружающего нас социального мира, хотя это явно ошибочно»[27][28].
Вся наука является не чем иным, как усовершенствованием повседневного мышления.
Наука использует обыденное знание самыми разнообразными способами. Используемые наукой виды обыденного знания могут быть разделены на две группы: специализированные виды знания (мифология, религия, алхимия и др.), ранее противопоставлявшиеся науке, и «живые» знания, приобретаемые человеком лично в его повседневной жизни[30]. Личный жизненный опыт учёного направляет его профессиональную деятельность, что, например, часто проявляется у работников наук о человеке, особенно в психологии и медицине[31], но до некоторой степени это справедливо для всех учёных, которые всегда склонны «уяснять отдаленное, неизвестное и трудное в терминах близкого, самоочевидного и известного по опыту повседневной жизни»[32][33]. Самоанализ и порождаемое им «живое» знание, осмысление обыденного опыта являются одним из условий развития научного знания[34].
Благодаря исследованиям научного и обыденного познания между ними были выявлены значительные сходства, учёный стал рассматриваться как живой субъект с присущими ему человеческими чертами[35]. Ошибки научного мышления были рассмотрены в тесной связи с обыденными заблуждениями. В частности, оба вида познания подвержены общим нарушениям правил познания — когнитивным искажениям[36]. Наиболее характерной ошибкой является предпочтение проверять гипотезы верифицирующей, а не фальсифицирующей стратегией, что, как ни странно, поощряется научным сообществом[37]. Учёные также склонны проявлять в своей профессиональной деятельности закономерности обыденного восприятия (например, объяснять свои достижения выгодным для себя образом), что может порождать конфликтные ситуации[38].
Чаще всего учёным в своей работе необходимо занимать позицию стороннего наблюдателя. Для того, чтобы избежать ошибки обыденного сознания и, например, не наделять наблюдаемое человеческое поведение собственным смыслом и рациональностью, от учёного требуется особое совмещение позиций субъекта и наблюдателя с осознанием их различий и преодолением каждой из них[39].
Таким образом обыденное мышление и восприятие влияет на научное мышление в двух формах[40]:
- когнитивной — структура научного познания формируется сферой обыденного мышления;
- социальной — научная деятельность учёного связана с его взаимодействием с социальным окружением (взаимные симпатии и антипатии учёных и пр.).
Творческий процесс и его стадии
Реальная схема появления новых научных идей складывается из анализа как результатов научного творчества (предмет изучения логики и истории науки), так и самого процесса и личности творящего учёного (предмет изучения психологии)[41]. Нестандартность способа получения знания и его новизна характеризуют продуктивное, творческое мышление, отличающееся от репродуктивного, использующего формальную логику и готовые схемы для выведения нового знания. Психология науки в большей степени уделяет внимание продуктивному мышлению, изучая естественный для человека ход мысли с его непоследовательностью, отклонениями от законов формальной логики и нередко бесплодностью или ошибочными выводами[42].
Грань между продуктивным и репродуктивным мышлением довольно размыта. Одним из обязательных атрибутов научного или иного творчества считается инициативность и целеполагание, для которых требуется активность личности, реагирующей на внутреннюю логику развития науки[43]. Но этот аспект творчества является пока малоизученным, а большая часть исследований посвящена феномену интуиции, считающейся многими синонимом научного творчества[44]. Чаще всего понятие «интуиция» используется в значении догадки-озарения, происходящей без последовательного рассуждения. Реже под интуицией понимается любое логически недоказуемое обобщение, проверяемое только практикой или внелогическими средствами[44].
Исследователи, в частности Г. Уоллас[45], выделяют следующие стадии творческого процесса[46]:
- подготовка — изучение условий задачи, рассмотрение различных стратегий решения с использованием готовых схем,
- инкубация — «не контролируемое сознанием вызревание нужного решения»,
- озарение — спонтанное появление в сознании возможно полезной комбинации идей,
- верификация решения с помощью критериев логики и рациональности.
Экспериментальные исследования творческого мышления проводятся в основном путём лабораторных экспериментов, и в большей степени они связаны с изучением феномена озарения, интуиции, недоступных для самонаблюдения. Для исследования обычно используются специальные Дункеровские задачи, названные по имени К. Дункера[47].
Противопоставление творческого научного мышления (как интуиции) рациональному и рассудочному вызывает скептическое отношение со стороны многих исследователей[48]. По их мнению, проблема отличия рассудка и «предчувствия» надумана, в том числе из-за малой толики смысла в объяснении одного малоизученного феномена (творческого мышления) через другой (интуицию)[49].
По мнению таких исследователей как К. Дункер, А. Кёстлер, Я. А. Пономарёв и других, творческая интуиция основывается не на новом опыте, а на недоступных бодрствующему сознанию воспоминаниях, впечатлениях, идеях, группирующихся необычным способом, или рассматриваемых с неожиданной стороны[50]. В основе подхода Пономарёва лежит деление уровней мышления на наглядно-действенное, наглядно-образное и словесно-логическое, то есть оперирующее понятиями, символами, моделями[51]. Словесно-логическое мышление ярко выражено у взрослых, в то же время творчеству, по мнению Пономарёва, в большей степени способствует «спуск» от абстракций и логики к образному познанию, натуралистической картине мира[52].
Методы стимуляции творческого мышления

Имеющиеся конкретные методы стимуляции творческого мышления основаны на результатах практических наблюдений и не имеют в своём основании общепризнанной методологии творчества. Они нацелены на активизацию незадействованного творческого потенциала человека[53], и могут быть разделены на две группы[54]:
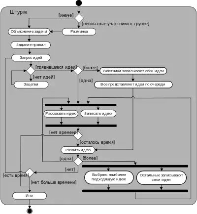
- Специфические или инструментальные методы — алгоритмы группового и/или индивидуального решения конкретных задач (например, мозговой штурм и синектика).
- Неспецифические или личностные методы направлены на овладение своим поведением, вырабатывание уверенности в себе, осознание своих сил и возможностей, и как следствие — развитие самостоятельного мышления и творческого потенциала (например, групповая динамика).
Инструментальные методы являются гораздо более распространёнными, чем личностные, поскольку вторые в обязательном порядке требуют высококвалифицированного подготовленного инструктора[55]. В то же время инструментальные методы, эффективные при решении задач с чёткими условиями и обязательным наличием решения, имеют низкую эффективность в вопросе активизации творчества учёных-исследователей[56].
К концу 20 века существовало более 30 различных методов стимулирования творчества[57]. Наиболее известным методом является мозговой штурм, разработанный в 1938 году А. Осборном [53]. Этот метод имеет строгие правила, главным из которых является разделение фаз генерации идей и их критической оценки. Эффективность метода является предметом дискуссий[58].
Синектика, второй широко распространённый инструментальный метод, направлена на изменение привычного взгляда на вещи, на преодоление стереотипов[59]. Менее известны метод преодоления инерционного эффекта мышления (Дж. Менделл), метод морфологического анализа (Ф. Цвикки), рабочие листы (С. Парнз), алгоритм решения изобретательских задач (Г. Альтшуллер)[60].
Личность учёного
В основе личности человека лежит её мотивационно-ценностная структура. Психологи, исследуя специфику личности учёного, пытаются выявить особенности её структуры, её системы ценностей[61]. С их точки зрения, личность человека как учёного формируется в процессе самостоятельной научной работы, а изначально присутствуют только задатки, способствующие научному творчеству[61]. Психология науки стремится выявить психологические особенности, свойственные учёным, исследуя процесс их мышления, интеллект и личностные черты, чтобы далее использовать полученное знание на практике — для раннего отбора потенциальных научных работников, для определения перспективности учёных и так далее[62].
Интеллект и креативность
Изучая общую структуру научного творческого мышления, первые исследователи уделяли большое внимание интеллекту учёных, предполагая выявить его особые свойства и более высокое развитие[63].
Первый тест интеллекта появился в 1905 году, а начиная с 20-х годов XX-го века шло бурное развитие тестов, которые со временем стали рассматриваться как «универсальное средство оценки и отбора»[64]. Однако уже первые исследования взаимосвязи результатов тестов интеллекта и научных успехов не выявили однозначной зависимости между научными достижениями и коэффициентом интеллекта, развитость которого была лишь предпосылкой, а не гарантией успеха в науке[65].
Значимым событием в психологии стало появление в 1960-х годах трёхмерной модели интеллекта Дж. Гилфорда. На её основе были разработаны тесты на способность к творчеству, центром которой Гилфорд считал дивергентное мышление[66].
Однако однозначной связи между степенью креативности и научными успехами установить так и не удалось, и в психологии науки установилась господствующая точка зрения, что «общие и специальные способности интеллекта имеют на удивление скромное отношение к случаям выдающихся достижений»[67], а творческие способности присущи личности в целом, а не интеллекту[68]. В начале XXI века для комплексного изучения творчества предлагаются новые методы, в частности, такие как метод кейсов[69].
Психологические особенности личности учёного
Следующей областью поиска отличительных особенностей результативных работников науки стало изучение индивидуально-психологических характеристик личности[69]. Начиная с конца 1950-х годов, появилось большое количество работ по проблеме выдающихся ученых, в которых выделялись три основных направления[70]:
- выявление свойственных учёным личностных качеств,
- изучение мотивации,
- анализ факторов, влияющих на интерес к научной деятельности и на формирование необходимых специфических качеств.
Первой из перечисленных тем было посвящено более половины всех работ. На основе эмпирических исследований появилось большое количество различных перечней характерных свойств, которые однако не позволяли составить искомый цельный портрет личности учёного[71]. Критики исследований личностных черт считали сомнительным допущение о похожести учёных друг на друга, полагая схожесть возможной только на более глубоком уровне — уровне ценностей и мотивов[72]. Р. Кэттелл, один из наиболее влиятельных исследователей творческой личности, сделал вывод, что учёные по сути являются интровертами, которым «свойственно брать на себя ответственность за собственные достижения и неудачи», и «что творческая способность коренится в личности и её ценностях, а не в познавательных навыках»[73].
Некоторые исследователи составляли типологии личности учёных, но их разработка в целом не получила развития[74]. В частности, предлагалось делить учёных на классиков и романтиков (В. Оствальд), логистов и интуитивистов (Л. де Бройль), новаторов и адаптаторов (М. Киртон) и тому подобное[75]. Г. Гоу и Д. Вудворт предложили делить учёных на 8 типов: фанатик, пионер, диагност, эрудит, техник, эстет, методолог, независимый[76].
Изучая способности к научному творчеству, уже первые исследователи отмечали в личностях продуктивных учёных мотивационную составляющую (целеустремлённость, увлечённость работой, преданность науке и тому подобное), дополнявшую развитый интеллект[77]. Постепенно в психологии науки сформировалось мнение, что для достижения успеха в науке необходимо, чтобы внутренняя мотивация превосходила внешнюю, то есть «человек включен в деятельность ради неё самой, а не ради других целей, по отношению к которым она является средством их достижения»[78]. Данное положение было подтверждено экспериментами, показавшими, что эффективность творческой работы учёного снижается, если он ориентируется на внешнюю оценку[79]. Таким образом возможность реализации интеллектуальных способностей личности зависит от мотивации, которая может как помочь достичь больших успехов научному работнику со средними способностями, так и не дать развиться талантливому учёному[80].
Важную роль в жизни учёных психология науки отводит факторам внешней среды и окружения (в основном изучаются социальные и социально-психологические характеристики семей, их материальный уровень, вероисповедание родителей и тому подобное), которые влияют на выбор карьеры в науке и на формирование личности и способностей[81]. Исследования, в частности, показали, что, в среднем по статистике, родителями будущих ученых становятся высокообразованные люди средних слоев общества[82], а наилучшим образом на развитие творческих способностей влияет такой стиль поведения родителей, который помогает сформироваться зрелой, самостоятельной и ответственной личности, что является предпосылкой для развития креативности[83].
Также значимое место в формировании личности учёного занимают научный руководитель и старший коллега, который может стать образцом для подражания для работника науки в процессе его становления. Влияние научного руководителя связано с его статусно-ролевыми характеристиками и личным авторитетом, который напрямую влияет на формирование определённых ценностей у учёного[84].
Собранный эмпирический материал о разных аспектах личности учёного побуждает психологов науки найти интегрирующий подход, позволяющий рассматривать личность как систему, выделить в ней системообразующий признак[85]. Таким стержнем структуры, интегральной характеристикой личности исследователи называют ценности (Р. Кэттелл), личностную идентичность (Дж. Гилмор), культивирование собственной личности (Р.Смит), самоактуализацию личности (А. Маслоу) и т. п., выделяя таким образом «мотивационно-ценностное образование, определяющее позицию человека по отношению к наиболее значимым для него явлениям окружающего мира»[86].
Параметры личности исследователя

М. Г. Ярошевский предложил использовать следующие параметры, влияющие на творческое мышление, выявленные им путём применения принципов историзма и предметности для анализа психологии творчества[87]:
- Идеогенез — появление и развитие у учёного идей, приводящих к исторически значимым результатам[88].
- Категориальная апперцепция — априорные научные и философские категории, «категориальный строй аппарата науки», предваряющий опытное изучение объекта учёным, влияющий на восприятие им проблем и поиск их решения[89].
- Внутренняя мотивация — мотивация, побуждающая учёного действовать ради научной истины, а не иных целей и ценностей (таких как, например, жажда славы)[90].
- Оппонентный круг — коллеги учёного, выступающие в качестве оппонентов, оспаривающие его мнение, влияя таким образом на динамику его творчества[91].
- Индивидуальный когнитивный стиль — «в когнитивном стиле интегрируются: историологическое начало творчества, безразличное к уникальности личности, с одной стороны, и присущие этой личности способы выбора и обдумывания проблем, поисков решений и их презентации научному сообществу — с другой»[92].
- Надсознательное — условно названная форма творческой интеллектуально-мотивационной активности, посредством которой субъект «в ответ на потребность исторической логики в разработке предмета знания создаёт различные, никогда прежде не существовавшие проекты воспроизведения этого предмета»[93].
Мотивация научного творчества
Мотивация деятельности учёных является малоизученной областью психологии науки[94]. Сфера мотивации считается неоднородной и сложной для изучения[95].
Один из методов рассмотрения мотивации учёных заключается в разделении её на внешнюю и внутреннюю. Внутренние побуждения формируются под влиянием процесса развития научных идей и предметно-исторического контекста, направляющего научный поиск по своим закономерностям, а внешние побуждения складываются под воздействием иных ценностных образований, но также исходящих от самой личности[96].
Одной из основных отличительных особенностей высокопродуктивных научных работников является стремление к успеху («мотив достижения») нежели просто любознательность[97]. Так, по мнению исследователя Чамберса, у творческих работников мотив «интеллектуальной потребности» (drive) значительно преобладает над другими мотивами.
Характер мотивации может изменяться во время работы в научном коллективе, где свободное развитие идей учёного может быть подчинено внешним задачам или стремлению избежать риска, что негативно сказывается на творчестве[98]. Достижение единства внутренней мотивации в коллективе учёных является одной из задач его руководителя[99].
Гениальность и психическое здоровье
В психологии науки большое внимание уделяется вопросу о корреляции между результативностью деятельности учёного и состоянием его психики. В более широком контексте эта проблема может рассматриваться как взаимосвязь гениальности, проявленной индивидом в любой творческой сфере, и его психического здоровья.
В разные периоды истории гениальность рассматривалась и как синоним душевного здоровья и разумности, и как маниакальность сродни безумству[100]. Психологи и психиатры пытались доказать наличие связи между высокой одарённостью в науке и психопатологией с помощью изощрённых методов отбора и обработки информации, почерпнутой из биографий известных учёных. Однако исследования последнего времени не дают оснований полагать, что частота серьёзных психических расстройств среди учёных выше, чем в среднем среди людей творческих профессий[101][K 2].
Феномен гения, то есть того, кто сделал нечто гениальное, превосходящее средний уровень достижений[102], объясняется в психологии науки двумя основными подходами:
- эгалитарным — гению присущи те же качества, что и другим учёным, но в большем количестве (сверхнастойчивость и т. д.),
- элитарным — гению присущи качества «не свойственные не-гениям», или он вообще — «иная человеческая сущность»[103].
Факторами, влияющими на формирование гениального учёного, называются «врождённая одаренность, собственные усилия, ближайшее окружение, ситуация в обществе в целом»[104]. При этом отмечается, что невозможно составить конечную схему, учитывающую все нюансы и условия становления гениев[105].
Реалии научного познания
Образ идеального научного познания базируется на нескольких убеждениях,[K 3] сильно расходящихся с реалиями научного познания[106]. «Учёный — это не видеокамера и не магнитофон»[107], поэтому уже наблюдение и его результаты отражают не только свойства объекта, но и наблюдающего его субъекта. Различные психологические факторы (состояние органов чувств учёного и др.) влияют на сбор эмпирических данных[108]. Особенности психофизиологических способностей исследователя к восприятию учитываются в науке: например, в астрономии до распространения автоматических систем регистрации они описывались с помощью так называемых «личных уравнений»[109][108].
Поскольку результаты наблюдения представляют собой не только факты, но и их включённость в ту или иную систему интерпретации, то они зависят также от таких факторов, как языковая культура учёного, его опыт, личностные качества и так далее[110]. Настроенный на определённое восприятие исследователь, как правило, может заранее предвидеть результат проводимого эксперимента («наведение мостов между зримым и воображаемым»[111])[112] или вычислений (знаменитая максима Джона Уилера гласит «Никогда не начинайте вычислений, не зная предварительно результата»[113]). Из-за «эффекта ассимиляции» или «предвзятости подтверждения», состоящего в так называемом «подчинении» реальности своим ожиданиям, одни и те же данные могут интерпретироваться различными способами, и споры вокруг таких интерпретаций составляют бо́льшую часть современных научных дискуссий[114].
Согласно традиционным представлениям о научном познании, обобщение фактов выполняется учёным только посредством формальной логики, однако, как продемонстрировано рядом исследователей, например, М. Полани, «основу обобщения фактов составляют суждения, выносимые на внелогической основе»[115]. Внелогическое суждение использует логические аргументы для подтверждения имеющейся внутренней внелогической убеждённости, что означает не нежелание увидеть истину, а чаще всего говорит о том, что имеет место «интуитивное познание, предваряющее логические аргументы»[116]. Логика, чьи эвристические возможности ограничены, в этом случае служит только для описания решений, найденных с помощью неформализуемого знания, имплицитно присущего познающему («личностное знание»[109])[116].
Именно теория определяет результаты наблюдения.
Кроме того факты находятся в довольно неоднозначных отношениях с научными теориями. Например, факт, не вписывающийся в какую-либо теорию, не означает неминуемого её опровержения, поскольку такой факт может быть проигнорирован[K 4], переинтерпретирован и так далее, или же теория может получить дополнение, дающее возможность более широкого толкования — чаще всего в виде гипотезы ad hoc[118]. В некотором смысле факты зависимы от теории, поскольку объясняются ею и могут даже не признаваться до появления объясняющей их теории[117]. Смена теории обычно происходит путём замены её на другую с более широкой областью значений, а также под влиянием более общих чем сами теории смыслов, сочетающих в себе «всё многообразие социальных и психологических факторов, в системе которых протекает исследовательский процесс»[119].
Для нивелирования личных привнесений со стороны познающего субъекта, искажающих получаемое знание, используются общие социально заданные правила познания и научной деятельности[120]. Такими правилами являются, например, критерии рациональности, изменяющиеся со временем[K 5][121]. На практике различные критерии рациональности могут сосуществовать одновременно, а в некоторых случаях может даже происходить «институционализация донаучных критериев рациональности», как в случае организации подобия научной деятельности экстрасенсами, астрологами и т. д. в России на рубеже XX—XXI веков[122]. Важную роль играет также конкуренция теорий в процессе развития науки, который в силу этого приобретает сходство с биологической эволюцией, отмеченное эволюционной эпистемологией.
Используя общие правила, каждая научная дисциплина вырабатывает свою модель познания (научную парадигму) на основе когнитивных и социальных факторов, при этом последние зачастую играют преимущественную роль[123]. В рамках научных дисциплин действуют исследовательские группы, имеющие каждая свою специфику, свою социально-психологическую структуру, влияющую на используемые в группе способы познания и на индивидуальный стиль мышления её участников[124]. Значительные исследователи, в свою очередь, могут с помощью своих самобытных систем познания влиять на группу, а группы — на парадигму и критерии рациональности. Таким образом происходит двустороннее влияние и развитие[125].
Реальный и идеальный учёный

Одним из распространённых мифов, касающихся способов научного познания, является образ учёного как подвижника, интересующегося только открытием истины и неуклонно придерживающегося идеалов научной деятельности. Так, образ учёного, последовательно следующего нормам научной деятельности, описанным Р. Мертоном (объективность, универсализм, организованный скептицизм, незаинтересованность и коммунизм, не в политическом смысле слова)[126], был раскритикован как «сказочный» и «карикатурный»[127]. Стремясь подчинить деятельность учёных научным нормам, фактически научное сообщество весьма терпимо относится к их нарушениям[128]. По данным ряда исследований, различного рода обманы достаточно многочисленны в научной среде и не влекут строгих последствий для нарушителей норм[129]. Например, исследование, проведенное журналом New Scientist, показало, что только 10 % учёных, пойманных на том или ином обмане, были впоследствии уволены[129].
Истории науки известны случаи, когда не только малоизвестные учёные, но и фигуры первой величины занимались подтасовкой эмпирических данных для «улучшения» своих теорий, например, Кеплер, Галилей, Ньютон и другие[130][131][132]. Однако вопрос нарушения норм науки является неоднозначным с этической и прагматической точек зрения[133]. Зачастую учёные, делая открытия интуитивным неэмпирическим путём, могут совершить манипуляции данными не для скрытия или искажения истины, а для ускорения её распространения.
Кроме этого некоторые научные нормы являются чисто декларативными, будучи противоположными общепринятому поведению. Например, требование отсутствия личной заинтересованности учёного и беспристрастного познания считается трудновообразимым и практически неосуществимым, поскольку деятельность учёных, в том числе выдающихся, зачастую окрашивается как позитивно, так и негативно влияющими на научное творчество чувствами и эмоциями[134]. При этом характерные для науки конфликтные отношения между учёными нередко стимулируют приток новых и ярких идей[129].
Норма коммунизма в науке («делись идеями и не помышляй о собственности на них»), будучи признанной официально, на практике превращается в противоположную ей — в конкуренцию между учёными, в «норму секретности»[135]. Такое расхождение между идеалом и реальным поведением научных работников характерно для всех официальных норм науки, вызывая подчас когнитивный диссонанс и чувство раздвоенности у некоторых учёных[136].
На практике широко применяется способ, при котором «нарушая нормы науки, учёные описывают свои действия, преподносят их научному сообществу так, будто эти нормы соблюдены»[137]. В особенности это актуально для формальных ситуаций — выступлений, печатных работ, отчётов и т. д.: учёные описывают свои действия в соответствии с нормами науки и идеалами научного познания, хотя в действительности они обычно подчинены субъективности, пристрастности и другим «контрнормам» и социально-психологическим факторам, мощно стимулирующим научный поиск[138].
С точки зрения психологии науки, субъективность учёных не является помехой для стремления и приближения к объективной истине[139]. Учёные стараются самостоятельно преодолевать субъективность, присущую им как людям и препятствующую объективному познанию, и побуждаются к этому нормами научного сообщества. Одновременно именно нарушение этих норм, субъективность и амбициозность учёных часто дают сильную мотивацию и основу для приближения к объективным истинам[140].
Таким образом, ввиду того, что субъективный аспект научного познания является необходимой основой научного творчества, официальные научные нормы рассматриваются как мягкие ограничители и ориентиры, а не как императивы, требующие беспрекословного подчинения[141]. Сторонники позитивистской философии науки в XX столетии делали акцент на научной рациональности и независимости законов и критериев логики, стремились создать идеальный образ науки и пытались отделить в науковедении эпистемологические вопросы от психологических. Многие из них на начальных этапах развития психологии науки высмеивали или открыто её отвергали из-за присущих ей субъективизма, иррациональности и релятивизма. Однако в настоящее время, как отмечают Сача Бем и Хуиб Лоорен де Йонг, подобный подход более не пользуется популярностью. Они указывают на то, что теперь многие исследователи считают необходимым хотя бы отчасти учитывать субъективность учёных. В соответствии с этим подходом, научное знание невозможно отделить от познающего, эпистемологию – от психологии, а получение новых знаний в науке и поведение учёных подчиняются тем же закономерностям, которые действуют в повседневной социальной практике[142]. Образ учёного, который читает «книгу природы» и живёт в «башне из слоновой кости», служит в науке идеалом и ориентиром, но в действительности далёк от реалий научной жизни[106]. Более верным будет сказать, что учёный пишет «книгу природы», пропуская приобретаемые знания через своё субъективное представление, давая при этом основу для приближения к объективной истине[120]
Комментарии
- Например, открытию формулы бензольного кольца способствовал образ уробороса, а результат научного творчества часто оценивается учёными в образной форме. А. Эйнштейн о зрительных образах сказал следующее: «По-видимому, слова языка в их письменной или устной форме не играют никакой роли в механизме мышления. Психологические сущности, которые, вероятно, служат элементами мысли, — это определенные знаки и более или менее ясные зрительные образы, которые можно „произвольно“ воспроизводить или комбинировать между собой… вышеуказанные элементы в моем случае имеют визуальный характер».
- Согласно исследованию, проведённому в 2005 году в США, 46 % американцев ежегодно страдают от психических расстройств. Однако, у учёных, занимающихся точными науками, вероятность возникновения психических расстройств меньше — всего 28 %. У учёных-гуманитариев эта вероятность выше — 51 %, что всё равно ниже чем средняя вероятность для «креативных» профессий, которая составляет 59 %.
Подробнее см. Psychology of Science as a New Subdiscipline in Psychology // Current Directions in Psychological Science October 2011 vol. 20 no. 5, 330—334. -
«1. Научное знание основано на твердых эмпирических фактах.
2. Теории выводятся из фактов (и, следовательно, вторичны по отношению к ним).
3. Наука развивается посредством постепенного накопления фактов.
4. Поскольку факты формируют основания нашего знания, они независимы от теорий и имеют самостоятельное значение.
5. Теории (или гипотезы) логически выводятся из фактов посредством рациональной индукции.
6. Теории (или гипотезы) принимаются или отвергаются исключительно на основе их способности выдержать проверку экспериментом.»
Подробнее см.Аллахвердян А. Г., Мошкова Г. Ю., Юревич А. В., Ярошевский М. Г. Психология науки. Учебное пособие. — М.: Московский психолого-социальный институт: Флинта, 1998. — С. 271. — 312 с. — 4000 экз. — ISBN 5-89502-039-9. - Исследования выявили, что учёные (таким, например, был Б. Ф. Скиннер) склонны реже читать журналы, публикующие данные, несогласующиеся с их теориями.
- В. С. Стёпин выделяет в развитии критериев рациональности три этапа: классическая, неклассическая и постнеклассическая наука.
Подробнее см.Стёпин В. С. Научное познание и ценности техногенной цивилизации // Вопросы философии. — 1989. — № 10. — С. 3—18.
Примечания
- С. Ю. Головин. Психология науки // Словарь практического психолога / С. Ю. Головин. — Москва: АСТ, Харвест, 1998.
- Психология науки, 1998, с. 5—6.
- A New Discipline Emerges: The Psychology of Science. ScienceDaily (21 октября 2011). Дата обращения: 12 июля 2013. Архивировано 2 сентября 2013 года.
- Handbook of the Psychology of Science, 2013, p. xi..
- Greg Feist. Overview of the International Society for the Psychology of Science and Technology (ISPST) // Psychology International. — American Psychological Association, 2008. — Vol. 19, № 2.
- Психология науки, 1998, с. 28—29.
- Психология науки, 1998, с. 29—30.
- Психология науки, 1998, с. 30.
- Психология науки, 1998, с. 31.
- Психология науки, 1998, с. 32.
- Психология науки, 1998, с. 33.
- Психология науки, 1998, с. 33—34.
- Tweney R. D., Yachanin S. A. Can scientists rationally access conditional inferences // Social studies of science. — 1985. — Vol. 15, № 1. — P. 155-175.
- Вертгеймер М. Продуктивное мышление. — М., 1987.
- Никитин Е. П. Объяснение — функция науки. — М., 1970.
- Психология науки, 1998, с. 29.
- Психология науки, 1998, с. 36.
- Психология науки, 1998, с. 36—38.
- Психология науки, 1998, с. 39—40.
- Юдин, 1981, с. 143.
- Психология науки, 1998, с. 40.
- Психология науки, 1998, с. 42.
- Психология науки, 1998, с. 41—42.
- Психология науки, 1998, с. 44.
- Психология науки, 1998, с. 45.
- Психология науки, 1998, с. 45—46.
- Miller A. G. Imagery, metaphor, and physical reality // Psychology of science. Contributions to metascience. — Cambridge, 1989. — P. 326-341.
- Психология науки, 1998, с. 46.
- Эйнштейн А. Собрание научных трудов, т. 4. — М., 1967. — P. 200.
- Психология науки, 1998, с. 48.
- Психология науки, 1998, с. 49—50.
- Holton G. The thematic component in scientific thought. — Austin, 1973. — P. 102.
- Психология науки, 1998, с. 52.
- Психология науки, 1998, с. 52—53.
- Психология науки, 1998, с. 54—57.
- Психология науки, 1998, с. 57.
- Психология науки, 1998, с. 54—55.
- Психология науки, 1998, с. 58—60.
- Психология науки, 1998, с. 61—63.
- Психология науки, 1998, с. 63—65.
- Психология науки, 1998, с. 65, 77—78.
- Психология науки, 1998, с. 66.
- Психология науки, 1998, с. 67.
- Психология науки, 1998, с. 68.
- Wallas G. The art of thought. — N. Y., 1926.
- Психология науки, 1998, с. 69.
- Психология науки, 1998, с. 70.
- Психология науки, 1998, с. 71.
- Психология науки, 1998, с. 72—73, 77.
- Психология науки, 1998, с. 75.
- Психология науки, 1998, с. 73—74.
- Психология науки, 1998, с. 74.
- Психология науки, 1998, с. 78.
- Психология науки, 1998, с. 85—86.
- Психология науки, 1998, с. 86.
- Психология науки, 1998, с. 83.
- Психология науки, 1998, с. 85.
- Психология науки, 1998, с. 79.
- Психология науки, 1998, с. 80—81.
- Психология науки, 1998, с. 81—83.
- Психология науки, 1998, с. 195.
- Психология науки, 1998, с. 157—158.
- Психология науки, 1998, с. 158—159.
- Психология науки, 1998, с. 159.
- Психология науки, 1998, с. 160—161.
- Психология науки, 1998, с. 162—163.
- Психология науки, 1998, с. 163—164.
- Психология науки, 1998, с. 166.
- Психология науки, 1998, с. 169.
- Психология науки, 1998, с. 170.
- Психология науки, 1998, с. 172—173.
- Психология науки, 1998, с. 174—175.
- Психология науки, 1998, с. 175.
- Психология науки, 1998, с. 181.
- Психология науки, 1998, с. 175—177.
- Психология науки, 1998, с. 177—178.
- Психология науки, 1998, с. 181—182.
- Психология науки, 1998, с. 182.
- Психология науки, 1998, с. 183.
- Психология науки, 1998, с. 185.
- Психология науки, 1998, с. 185—186.
- Психология науки, 1998, с. 186.
- Психология науки, 1998, с. 187—188.
- Психология науки, 1998, с. 190—191.
- Психология науки, 1998, с. 192—193.
- Психология науки, 1998, с. 193.
- Психология науки, 1998, с. 169, 196.
- Психология науки, 1998, с. 197.
- Психология науки, 1998, с. 200.
- Психология науки, 1998, с. 202.
- Психология науки, 1998, с. 207.
- Психология науки, 1998, с. 211.
- Психология науки, 1998, с. 214, 216.
- Психология науки, 1998, с. 229.
- Психология науки, 1998, с. 236.
- Психология науки, 1998, с. 232, 237.
- Психология науки, 1998, с. 227.
- Психология науки, 1998, с. 228.
- Психология науки, 1998, с. 241.
- Психология науки, 1998, с. 243.
- Handbook of the Psychology of Science, 2013, p. 111: «From these results one is tempted to conclude that scientists overall are less prone to serious mental health difficulties than other creative groups (Simonton & Song, 2009), and that may well be the case.».
- Психология науки, 1998, с. 246.
- Психология науки, 1998, с. 244.
- Психология науки, 1998, с. 249.
- Психология науки, 1998, с. 250.
- Психология науки, 1998, с. 251.
- Maslow, 1966.
- Психология науки, 1998, с. 252.
- Полани М. Личностное знание. — М., 1985.
- Психология науки, 1998, с. 252—253.
- Eiduson, 1962.
- Психология науки, 1998, с. 253.
- Cheuk-Yin Wong. Remembering John Wheeler, physicist and teacher (англ.) // Princeton Alumni Weekly. — July 16, 2008. — Vol. 108, no. 16. Архивировано 23 июля 2013 года.
Wheeler’s First Moral Principle says, «Never do a calculation without knowing the answer.»
- Психология науки, 1998, с. 254.
- Психология науки, 1998, с. 255.
- Психология науки, 1998, с. 256.
- Психология науки, 1998, с. 259.
- Психология науки, 1998, с. 258—259.
- Психология науки, 1998, с. 260.
- Психология науки, 1998, с. 261.
- Психология науки, 1998, с. 262.
- Психология науки, 1998, с. 262—263.
- Психология науки, 1998, с. 264—265.
- Психология науки, 1998, с. 266.
- Психология науки, 1998, с. 268—269.
- Merton R. The sociology of science: Theoretical and empirical investigation. — Chicago, 1973.
- Mahoney, 1976, p. 129.
- Психология науки, 1998, с. 273—274.
- Психология науки, 1998, с. 273.
- Barber B. Science and the social order. — N. Y., 1952.
- Hagstrom W. 0. The scientific community. — Cardonale, 1965.
- Психология науки, 1998, с. 272.
- Психология науки, 1998, с. 271.
- Психология науки, 1998, с. 275—276.
- Психология науки, 1998, с. 281.
- Психология науки, 1998, с. 281—282.
- Психология науки, 1998, с. 282.
- Психология науки, 1998, с. 284-285.
- Психология науки, 1998, с. 285.
- Психология науки, 1998, с. 286—287.
- Психология науки, 1998, с. 288—289.
- Sacha Bem, Huib Looren de Jong. 5. Sociology and Psychology of Science // Theoretical Issues in Psychology: An Introduction. — 3rd Revised edition. — SAGE Publications Ltd, 2013. — P. 168. — 416 p. — ISBN 978-0-85702-978-2.
Литература
- Аллахвердян А. Г., Мошкова Г. Ю., Юревич А. В., Ярошевский М. Г. Психология науки. Учебное пособие. — М.: Московский психолого-социальный институт: Флинта, 1998. — 312 с. — 4000 экз. — ISBN 5-89502-039-9.
- Юдин Б. Г. Методологическая и социокультурная определенность научного знания // Идеалы и нормы научного исследования. — Минск, 1981. — С. 120-158.
- Юревич А. В. Культурно-психологические основания научного знания // Проблема знания в истории науки и культуры / Молодцова Е. Н. — М.: Институт истории естествознания и техники Российской Академии Наук, 2001. — С. 155-192. — 224 с. — 1000 экз. — ISBN 5-89329-412-2.
- Feist, G. J. (2006). The Psychology of Science and the Origins of the Scientific Mind. New Haven, CT: Yale University Press. ISBN 0-300-11074-X
- Eiduson B. T. Scientists, their psychological world. — N. Y., 1962.
- Gholson, B., Shadish, W.R., Neimeyer, R.A., & Houts, A.C. (Eds.) (1989). The psychology of science: Contributions to metascience. Cambridge: Cambridge University Press.ISBN 0-521-35410-2
- Handbook of the Psychology of Science / Feist, G. J., Gorman, M. E. (Editors). — Springer Publishing Company LLC, 2013. — ISBN 978-0-8261-0623-0.
- Mahoney M. J. Scientists as subjects: The psychological imperative. — Cambridge, 1976.
- Maslow, A. The Psychology of Science: A Reconnaissance. — New York: Harper & Row, 1966.
- Shadish, W., & Fuller, S. (1994). The social psychology of science. Guilford Press. ISBN 0-89862-021-X
- Simonton, D. K. (1988). Scientific genius: A psychology of science. Cambridge, England: Cambridge University Press. ISBN 0-521-35287-8